Qu'est-ce que Microsoft Teams AI ? Un guide pour une collaboration plus intelligente en 2025.

Stevia Putri
Last edited 13 août 2025

Soyons réalistes, l'IA n'est plus un concept de science-fiction. Elle apparaît dans les outils que nous utilisons chaque jour, et Microsoft Teams est en tête de peloton, intégrant des fonctionnalités d'IA directement dans sa plateforme. Mais qu'est-ce que cela signifie réellement pour votre façon de travailler ?
Ce guide vous donnera un aperçu simple de ce qu'est l'IA de Microsoft Teams, ce qu'elle peut faire pour vous et, tout aussi important, où elle présente des limites. À la fin de ce guide, vous aurez une bien meilleure idée de la façon d'utiliser l'IA intégrée dans Teams et de voir comment d'autres outils peuvent combler les lacunes pour créer un lieu de travail réellement intelligent et connecté.
Qu'est-ce que l'IA de Microsoft Teams ?
En résumé, L'IA de Microsoft Teams est simplement l'intégration de l'intelligence artificielle, principalement alimentée par Microsoft Copilot, directement dans l'application Teams que vous utilisez déjà. L'objectif est de vous aider à être plus productif, à gérer les tâches administratives ennuyeuses qui encombrent votre journée, et à rendre la communication avec votre équipe un peu plus fluide.
En coulisses, tout cela est géré par des Modèles de Langage de Grande Taille (LLMs) et est profondément connecté au Microsoft 365 Graph. Cela lui permet de tirer du contexte de vos e-mails, fichiers et discussions provenant de tout l'univers Microsoft. Cela semble assez puissant, et ça l'est, mais il y a un petit hic. Pour accéder à ces fonctionnalités, vous devez souvent naviguer dans un labyrinthe de licences. Vous pourriez avoir besoin d'un plan Microsoft Teams Premium ou d'un abonnement séparé à Copilot pour Microsoft 365 pour chaque utilisateur, ce qui peut devenir compliqué et coûteux pour certaines entreprises.
Fonctionnalités principales et cas d'utilisation de l'IA native de Microsoft Teams
Microsoft a vraiment concentré ses efforts en matière d'IA sur la résolution des désagréments quotidiens liés aux réunions consécutives et à la communication constante. Examinons les principales fonctionnalités que vous êtes susceptibles de voir.
Réunions plus intelligentes : Assistance IA intégrée
Nous y avons tous été, doublement réservés pour des réunions ou essayant de prendre des notes tout en participant à la conversation. C'est exactement là que l'IA de Teams essaie d'intervenir. Des fonctionnalités comme Récapitulatif Intelligent peuvent vous fournir des notes générées par l'IA, des tâches et un résumé après une réunion, rendant beaucoup plus facile le rattrapage de tout ce que vous avez manqué. C'est presque comme avoir un assistant personnel qui est toujours sur le coup.
Récapitulatif Intelligent dans Microsoft Teams.
Pour les équipes dispersées à travers le monde, transcription en temps réel et traduction en direct peuvent être d'une grande aide pour briser les barrières linguistiques. Microsoft prend également des initiatives pour le travail hybride avec des fonctionnalités comme IntelliFrame, qui offre astucieusement à chacun dans une salle de conférence physique son propre flux vidéo pour les personnes se joignant à distance. Lorsque vous ajoutez reconnaissance des intervenants au mélange, vous obtenez des transcriptions plus précises car le système sait exactement qui a dit quoi.
Améliorer les discussions et l'écriture avec le soutien de l'IA
Avez-vous déjà tapé un message, l'avez-vous relu et pensé, "Ugh, ça ne sonne pas bien" ? La fonctionnalité "Réécrire avec Copilot" est conçue pour ce moment précis, vous aidant à ajuster le ton et la clarté de vos messages de chat. Microsoft affirme que c'est l'un de ses outils les plus populaires, conçu pour rendre la communication plus claire et plus directe.

Et pour ces moments où vous êtes plongé dans un long fil de discussion décousu, Copilot peut vous donner un résumé rapide afin que vous n'ayez pas à passer votre matinée à faire défiler sans fin. C'est un petit outil pratique pour se mettre à jour rapidement.
Automatisation des tâches & déverrouillage des analyses
Au-delà des réunions et des discussions, l'IA de Microsoft Teams utilise des bots et assistants virtuels pour gérer des tâches simples comme la planification de réunions ou la définition de rappels. Il offre également des aperçus personnalisés avec des outils comme MyAnalytics, qui examine vos habitudes de travail pour vous aider à trouver un meilleur rythme et à éviter l'épuisement.

Conseil Pro: Bien que ces outils intégrés soient excellents pour votre liste de tâches personnelle, ils sont conçus pour des tâches assez générales. Ils n'ont pas toujours les connaissances approfondies et spécifiques nécessaires pour des emplois départementaux, comme travailler sur un ticket de support informatique ou une question délicate de service client.
Les limites de l'utilisation uniquement de l'IA de Microsoft Teams
Bien que l'IA native dans Teams soit un bon premier pas pour la productivité générale, il est important de connaître ses limites. Pour beaucoup d'entreprises, ces limites peuvent créer des lacunes de connaissances frustrantes et ralentir les choses.
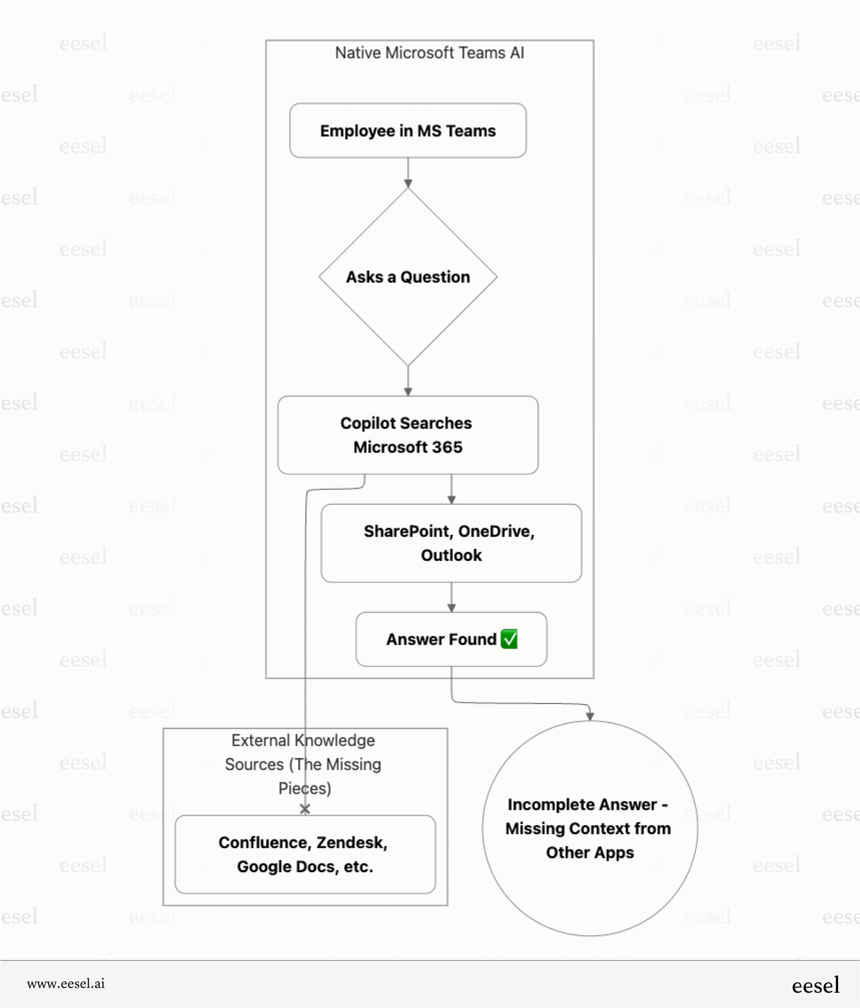
Le problème de la connaissance dans un "jardin clos"
La plus grande force de Copilot est aussi sa plus grande faiblesse : il ne fonctionne vraiment qu'avec des données qui se trouvent à l'intérieur de l'écosystème Microsoft 365 (pensez à SharePoint, OneDrive et Outlook). Voici le problème : les informations les plus importantes de votre entreprise ne se trouvent probablement pas toutes au même endroit. Elles sont dispersées à travers différentes applications comme Confluence, Google Docs, Notion, et des services d'assistance comme Zendesk ou Jira. L'IA native de Teams ne peut pas voir ces données, ce qui signifie que les réponses qu'elle vous donne sont souvent incomplètes ou, pire encore, tout simplement fausses.
C'est là qu'un outil spécialisé devient un sauveur. Une plateforme comme eesel AI s'intègre directement à Microsoft Teams et agit comme un pont, se connectant en toute sécurité à * toutes * les sources de connaissances de votre entreprise. De cette façon, elle peut vous fournir des réponses complètes et fiables sans que vous ayez à quitter votre chat.

Outils génériques vs emplois spécialisés
Microsoft Teams AI est un généraliste. Il n'est pas conçu pour les tâches spécifiques et critiques qui maintiennent votre entreprise en fonctionnement, comme le support client ou la gestion des services informatiques (ITSM). Il ne peut pas gérer des tâches importantes comme le tri automatique des tickets, la rédaction de réponses basées sur des conversations de support passées, ou l'interrogation d'une API pour vérifier le statut d'une commande dans Shopify.

Les avis des utilisateurs sur des sites comme G2 et Gartner mentionnent souvent cela, soulignant que Teams peut être un peu un resource hog et que sa fonction de recherche peut sembler maladroite. Pour un agent de support qui a besoin de la bonne réponse immédiatement, c'est un vrai problème. En revanche, des outils comme eesel AI's AI Agent sont conçus pour ces situations exactes, ajoutant une automatisation intelligente qui fonctionne en parallèle avec votre service d'assistance existant.
Tarification confuse et fragmentée
Débloquer toutes les fonctionnalités d'IA dans Microsoft Teams n'est pas toujours simple. Une entreprise pourrait avoir besoin d'un plan Microsoft 365 de base, d'une mise à niveau vers Microsoft Teams Premium pour 10 $ par utilisateur par mois, puis d'une licence Copilot pour Microsoft 365 à 30 $ par utilisateur par mois. Cette tarification en couches peut devenir coûteuse et devenir un véritable casse-tête à gérer, surtout à mesure que votre équipe grandit.
| Exigence | Plan ou Add-on | Coût (par utilisateur/mois) | But |
|---|---|---|---|
| Accès de base | Microsoft 365 (par exemple, Business Standard ou E3) | Varie (6 $–36 $) | Services Microsoft de base incluant l'accès à Teams |
| Fonctionnalités de réunion IA | Microsoft Teams Premium | 10 $ | Notes de réunion IA, traductions en direct, etc. |
| Capacités complètes d'IA (Copilot) | Licence Microsoft 365 Copilot | 30 $ | Chat IA, génération de contenu, résumés intelligents, etc. |
C'est un monde complètement différent de la tarification plus directe et basée sur l'utilisation des plateformes spécialisées. Par exemple, eesel AI's pricing est basé sur le nombre d'interactions IA, ce qui rend les coûts plus faciles à prévoir, plus transparents et mieux adaptés à vos besoins réels.
Élargir les capacités avec une couche de connaissance dédiée
Le meilleur plan n'est pas de se débarrasser de vos outils actuels, mais de les améliorer. En ajoutant une plateforme IA spécialisée au-dessus de Microsoft Teams, vous pouvez résoudre ses plus gros problèmes et créer un véritable endroit unifié pour la connaissance et l'automatisation de l'entreprise. C'est là que eesel AI brille, s'intégrant parfaitement aux outils que vous connaissez déjà et utilisez.
| Fonctionnalité | IA native de Microsoft Teams (Copilot) | eesel AI (intégré à Teams) |
|---|---|---|
| Focus principal | Productivité générale & notes de réunion | Support spécialisé pour CX, ITSM, & connaissance interne |
| Sources de connaissance | Limité au monde de Microsoft 365 | Plus de 100 intégrations avec des applications que vous utilisez réellement |
| Automatisation des flux de travail | Choses basiques (planification, rappels) | Tâches avancées (tri des tickets, appels API, actions personnalisées) |
| Configuration | Configuration multi-bot pour différentes équipes (Support, IT, RH) | Assistant unique à usage général |
| Intégration | Implique la gestion de plusieurs licences | Configuration rapide avec une simulation sans risque pour l'essayer |
Rassemblez toutes vos connaissances en un seul endroit
Avec eesel's AI Internal Chat, vous pouvez faire fonctionner un bot dans un canal Microsoft Teams en quelques minutes seulement. Les employés peuvent poser des questions au bot dans un langage normal et quotidien, et il tirera des réponses de toutes vos applications connectées, pas seulement Microsoft 365. Cela vous donne une source unique de vérité et fournit même des citations qui renvoient au fichier ou à la page d'origine, résolvant ainsi le problème du "jardin clos" pour de bon.
Mettez le support interne de niveau expert en pilote automatique
Voici un exemple pratique. Supposons que votre équipe de support informatique utilise Teams pour répondre aux questions internes. Au lieu qu'un agent doive rechercher manuellement dans une base de connaissances Confluence pour trouver une réponse, un employé peut simplement demander au bot eesel dans votre canal "#it-help".

Le bot trouve instantanément le bon guide, donne la réponse et dévie le ticket avant même qu'il ne soit créé. Cela libère votre équipe informatique pour qu'elle puisse se concentrer sur des problèmes plus importants. C'est l'un des principaux avantages de la solution eesel's AI for ITSM, elle transforme vos canaux Teams en puissants hubs d'auto-service.
Construisez une pile plus intelligente, pas un silo plus haut
L'IA de Microsoft Teams est un excellent outil pour rendre les réunions plus fluides et améliorer la communication au quotidien. Personne ne conteste cela. Mais sa dépendance à l'écosystème Microsoft crée de grandes lacunes en matière de connaissances, et elle n'est tout simplement pas conçue pour le travail spécialisé que les équipes de support client ou d'informatique effectuent chaque jour.
La meilleure approche est de superposer vos outils. Utilisez Teams pour ce qu'il fait de mieux, la collaboration, mais renforcez-le avec une plateforme IA dédiée comme eesel AI. De cette façon, vous pouvez construire un système véritablement intelligent qui fonctionne à travers tous vos outils.
Prêt à démolir ces silos de connaissances et à donner à vos équipes des réponses instantanées et précises directement dans Microsoft Teams ? Découvrez comment eesel AI peut créer une source unique de vérité pour toute votre entreprise. Commencez un essai gratuit ou planifiez une démo aujourd'hui.
Questions fréquemment posées
Pas toujours. Beaucoup des fonctionnalités avancées de l'IA, comme le Récapitulatif Intelligent, nécessitent une licence Microsoft Teams Premium. Pour débloquer toute la puissance de Copilot, vous aurez également besoin d'une licence Copilot pour Microsoft 365, qui entraîne un coût mensuel supplémentaire par utilisateur.
Non, c'est sa principale limitation. L'IA native de Microsoft Teams ne peut accéder qu'aux données stockées dans l'écosystème Microsoft 365 (comme SharePoint et OneDrive). Elle ne peut pas rechercher des informations dans des applications tierces externes, ce qui peut entraîner des réponses incomplètes ou inexactes.
Pour la plupart des utilisateurs, les plus grands avantages sont de se rattraper sur les réunions et conversations manquées. Sa capacité à fournir des résumés de réunions générés par l'IA, des éléments d'action et des récapitulatifs concis de longues discussions de chat vous aident à gagner du temps et à rester informé sans effort manuel.
L'IA intégrée est conçue comme un outil de productivité généraliste, et non comme un spécialiste des flux de travail départementaux. Elle n'a pas la capacité de se connecter à des bases de connaissances externes ou d'effectuer des automatisations complexes nécessaires pour des rôles comme l'informatique et l'expérience client, c'est pourquoi des outils tiers spécialisés sont souvent requis.
Partager cet article

Article by
Stevia Putri
Stevia Putri is a marketing generalist at eesel AI, where she helps turn powerful AI tools into stories that resonate. She’s driven by curiosity, clarity, and the human side of technology.



