What is Microsoft Teams AI? A guide to smarter collaboration in 2025

Stevia Putri
Last edited August 7, 2025

Let's be real, AI isn't some sci-fi concept anymore. It's popping up in the tools we use every single day, and Microsoft Teams is right at the front of the pack, building AI features directly into its platform. But what does that actually mean for how you get work done?
This guide will give you a straightforward look at what Microsoft Teams AI is, what it can do for you, and, just as importantly, where it falls short. By the end, you'll have a much better idea of how to use the built-in AI in Teams and see how other tools can fill in the gaps to create a workplace that’s actually smart and connected.
What is Microsoft Teams AI?
In a nutshell, Microsoft Teams AI is just the integration of artificial intelligence, mostly powered by Microsoft Copilot, right inside the Teams app you already use. The whole point is to help you be more productive, take care of the boring administrative tasks that clog up your day, and make communicating with your team a little smoother.
Behind the scenes, it’s all run by Large Language Models (LLMs) and connected deeply into the Microsoft 365 Graph. This lets it pull context from your emails, files, and chats from all over the Microsoft universe. It sounds pretty powerful, and it is, but there's a small catch. To get your hands on these features, you often have to navigate a bit of a licensing maze. You might need a Microsoft Teams Premium plan or a separate Copilot for Microsoft 365 subscription for every user, which can get complicated and expensive for some businesses.
Core features and use cases of native Microsoft Teams AI
Microsoft has really focused its AI efforts on solving the everyday annoyances that come with back-to-back meetings and constant communication. Let's look at the main features you’re likely to see.
Smarter meetings: Built-in AI assistance
We've all been there, double-booked for meetings or trying to scribble notes while also trying to participate in the conversation. This is exactly where Teams AI tries to step in. Features like Intelligent Recap can give you AI-generated notes, tasks, and a summary after a meeting ends, making it much easier to catch up on anything you missed. It’s almost like having a personal assistant who’s always on the ball.
Intelligent Recap in Microsoft Teams.
For teams spread across the globe, real-time transcription and live translation can be a huge help in breaking down language barriers. Microsoft is also making moves for hybrid work with features like IntelliFrame, which cleverly gives everyone in a physical conference room their own video feed for people joining remotely. When you add speaker recognition to the mix, you get more accurate transcripts because the system knows exactly who said what.
Enhancing chats and writing with AI support
Ever typed out a message, read it back, and thought, "Ugh, that doesn't sound right"? The "Rewrite with Copilot" feature is designed for that exact moment, helping you tweak the tone and clarity of your chat messages. Microsoft says this is one of its most popular tools, built to make communication clearer and more direct.

Using Copilot to rewrite in Microsoft Teams.
And for those times you get dropped into a long, rambling chat thread, Copilot can give you a quick summary so you don't have to spend your morning scrolling endlessly. It's a nice little tool for getting caught up fast.
Automating tasks & unlocking analytics
Beyond just meetings and chats, Microsoft Teams AI uses bots and virtual assistants to handle simple tasks like scheduling meetings or setting reminders. It also offers some personalized insights with tools like MyAnalytics, which looks at your work patterns to help you find a better rhythm and avoid burnout.

MyAnalytics dashboard insights.
Pro Tip: While these built-in tools are great for your personal to-do list, they’re designed for pretty general tasks. They don’t always have the deep, specific knowledge needed for departmental jobs, like working on an IT support ticket or a tricky customer service question.
The limits of using only Microsoft Teams AI
While the native AI in Teams is a good first step for general productivity, it’s important to know its limitations. For a lot of companies, these limits can create frustrating knowledge gaps and actually slow things down.
The "walled garden" knowledge problem
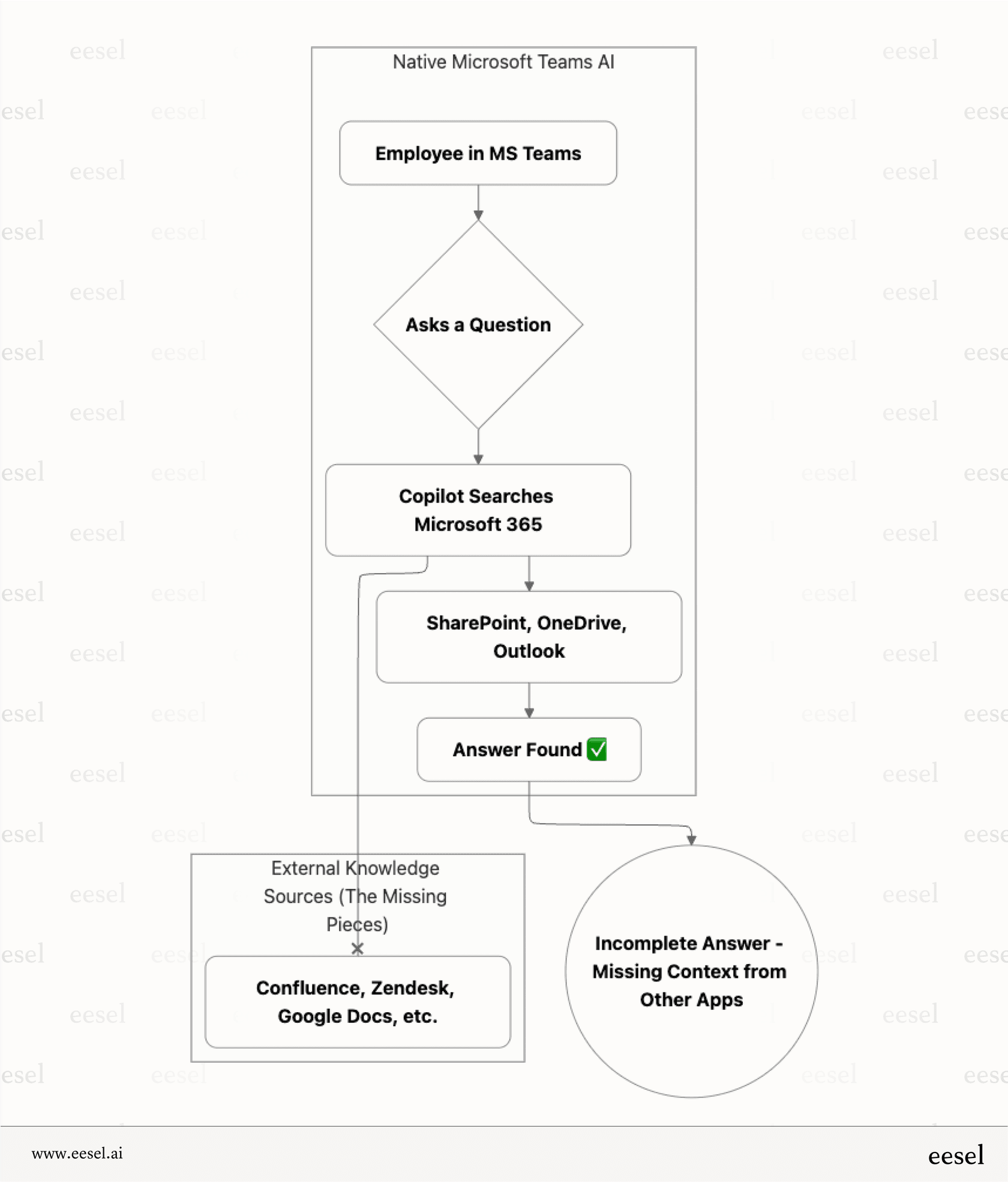
Copilot’s biggest strength is also its biggest weakness: it only really works with data that lives inside the Microsoft 365 ecosystem (think SharePoint, OneDrive, and Outlook). Here’s the issue with that: your company’s most important information probably isn’t all in one place. It’s spread out across different apps like Confluence, Google Docs, Notion, and help desks like Zendesk or Jira. The native Teams AI can't see any of that data, which means the answers it gives you are often incomplete or, even worse, just plain wrong.
This is where a specialized tool becomes a lifesaver. A platform like eesel AI plugs right into Microsoft Teams and acts as a bridge, securely connecting to all your company's knowledge sources. This way, it can give you complete, reliable answers without you ever having to leave your chat.

Microsoft Teams' AI limited context in the workflow.
Generic tools vs specialized jobs
Microsoft Teams AI is a generalist. It’s not designed for the specific, high-stakes tasks that keep your business running, like customer support or IT service management (ITSM). It can't handle important jobs like automatically sorting tickets, drafting replies based on past support conversations, or pinging an API to check an order status in Shopify.

Workflow comparing specialized AI to Microsoft Teams' AI.
User reviews on sites like G2 and Gartner often mention this, pointing out that Teams can be a bit of a resource hog and its search function can feel clunky. For a support agent who needs the right answer right now, that’s a real problem. In contrast, tools like eesel AI's AI Agent are built for these exact situations, adding smart automation that works right alongside your existing help desk.
Confusing and piecemeal pricing
Unlocking all the AI features in Microsoft Teams isn't always simple. A company might need a basic Microsoft 365 plan, an upgrade to Microsoft Teams Premium for $10 per user a month, and then a separate Copilot for Microsoft 365 license at $30 per user a month. This layered pricing can get expensive and become a real pain to manage, especially as your team grows.
| Requirement | Plan or Add-on | Cost (per user/month) | Purpose |
|---|---|---|---|
| Base Access | Microsoft 365 (e.g., Business Standard or E3) | Varies ($6–$36) | Core Microsoft services including Teams access |
| AI Meeting Features | Microsoft Teams Premium | $10 | AI meeting notes, live translations, etc. |
| Full AI Capabilities (Copilot) | Microsoft 365 Copilot License | $30 | AI chat, content generation, smart summaries, etc. |
That’s a completely different world from the more direct, usage-based pricing of specialized platforms. For instance, eesel AI's pricing is based on the number of AI interactions, which makes costs easier to predict, more transparent, and better suited to your actual needs.
Expanding capabilities with a dedicated knowledge layer
The best plan isn't to get rid of your current tools but to make them better. By adding a specialized AI platform on top of Microsoft Teams, you can solve its biggest problems and create a truly unified place for company knowledge and automation. This is where eesel AI shines, fitting right into the tools you already know and use.
| Feature | Native Microsoft Teams AI (Copilot) | eesel AI (Integrated with Teams) |
|---|---|---|
| Main Focus | General productivity & meeting notes | Specialized support for CX, ITSM, & internal knowledge |
| Knowledge Sources | Limited to the Microsoft 365 world | 100+ integrations with apps you actually use |
| Workflow Automation | Basic stuff (scheduling, reminders) | Advanced tasks (ticket sorting, API calls, custom actions) |
| Setup | Multi-bot setup for different teams (Support, IT, HR) | Single, general-purpose assistant |
| Onboarding | Involves managing multiple licenses | Quick setup with a risk-free simulation to test it out |
Bring all your knowledge into one place
With eesel's AI Internal Chat, you can get a bot running in a Microsoft Teams channel in just a few minutes. Employees can ask the bot questions in normal, everyday language, and it will pull answers from all your connected apps, not just Microsoft 365. It gives you a single source of truth and even provides citations that link back to the original file or page, solving the "walled garden" problem for good.
Put expert-level internal support on autopilot
Here's a practical example. Say your IT support team uses Teams to answer internal questions. Instead of an agent having to manually search through a Confluence knowledge base to find an answer, an employee can just ask the eesel bot in your "#it-help" channel.

AI bot in a channel answering questions beyond Microsoft Teams AI capabilities.
The bot instantly finds the right guide, gives the answer, and deflects the ticket before it's even created. This frees up your IT team to work on bigger problems. This is one of the main benefits of eesel's AI for ITSM solution, it turns your Teams channels into powerful self-service hubs.
Build a smarter stack, not a taller silo
Microsoft Teams AI is a great tool for making meetings run smoother and improving day-to-day communication. No one’s arguing with that. But its reliance on the Microsoft ecosystem creates big knowledge gaps, and it just isn’t built for the specialized work that teams in customer support or IT do every day.
The best approach is to layer your tools. Use Teams for what it's great at, collaboration, but power it up with a dedicated AI platform like eesel AI. That way, you can build a truly intelligent system that works across all your tools.
Ready to tear down those knowledge silos and give your teams instant, accurate answers right inside Microsoft Teams? See how eesel AI can create a single source of truth for your entire company. Start a free trial or book a demo today.
Frequently asked questions
Not always. Many of the advanced AI features, like Intelligent Recap, require a Microsoft Teams Premium license. To unlock the full power of Copilot, you’ll also need a separate Copilot for Microsoft 365 license, which comes at an additional monthly cost per user.
No, this is its primary limitation. Native Microsoft Teams AI can only access data stored within the Microsoft 365 ecosystem (like SharePoint and OneDrive). It cannot search for information in external third-party applications, which can result in incomplete or inaccurate answers.
For most users, the biggest benefits are catching up on missed meetings and conversations. Its ability to provide AI-generated meeting summaries, action items, and concise recaps of long chat threads helps you save time and stay in the loop without manual effort.
The built-in AI is designed as a generalist productivity tool, not a specialist for departmental workflows. It lacks the ability to connect to external knowledge bases or perform complex automations needed for roles like IT and CX, which is why specialized third-party tools are often required.





